10 de Abril de 2025

Patrones de diseño

El martes 18 de septiembre a las 19 hs., se llevará a cabo el seminario sobre Patrones de diseño, en la Localización Lagos (Ovidio Lagos 944, Rosario).


El Lic. Alejandro Sartorio (UAI “ UNR), el Lic. Sebastián Escándalo (Velocity), el Ing. Pablo Audoglio (UAI) y el Ing. Marcelo Vaquero (UAI) explicarán el concepto de patrón de diseño y su relación con el desarrollo de software, así como las formas adecuadas y buenas prácticas para su utilización. Participarán del mismo, directivos de empresas, alumnos y graduados de la UAI y empresas de tecnología informática vinculadas al Polo Tecnológico de Rosario. 

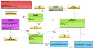
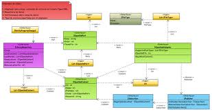
Luego de abordar el concepto de patrón de diseño y las consideraciones a tener en cuenta cuando se trabaja con patrones de diseño se ahondará en la relación entre los patrones de diseño y el desarrollo de software. Análisis y detección de los problemas que pueden ser resueltos por patrones. Aspectos a considerar para seleccionar un patrón de diseño. Formas adecuadas y buenas prácticas para la utilización de un patrón de diseño.

OBJETIVOS:

  • Mejorar las técnicas de construcción de software que permitirán obtener productos de calidad.
  • Integrar los conocimientos sobre diseño arquitectónico avanzado y desarrollo de software.
  • Implementar los elementos que permitan incorporar los conceptos de ingeniería de software orientado a objetos.